DET - Documento de Especificações Técnicas de integração entre E-TCE e TCE-Docs/Plugin Add-Ins Word
1. Informações Gerais sobre o Levantamento
RESPONSÁVEL PELA ELABORAÇÃO
| Unidade | Nome | |
| GER-TI | Cassio Guilhermy Tavares Souza | cguilhermy@tce.go.gov.br |
| GER-TI | Igor Vinicius dos Santos Silva | ivinicius@tce.go.gov.br |
1. Descrição das Necessidades
Com o surgimento da necessidade do Tribunal de Contas do Estado de Goiás (TCE-GO) ter uma gestão eletrônica de documentos que são produzidos dentro do mesmo conforme normas do “SIGAD”, “E-Arq Brasil”, surgiu a necessidade da criação de um novo modulo de Gestão Documental denominada de TCE-Docs que deverá ser composto por diversos módulos integrados. Com base nessa integração surge a necessidade da integração via Web Api com outro sistema do TCE-Go chamado E-TCE, assim esse DET tem como objetivo elicitar a necessidade de produção de documento vindo por meio de integração do E-TCE para o TCE-Docs por meio de um serviço via Web Api para produção de documento dentro do plugins de integração do TCE-Docs.
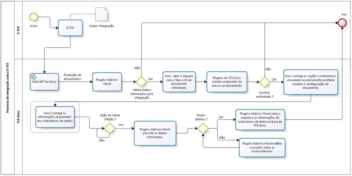
Segue abaixo uma demostração do fluxo geral do processo de integração para Produção de Documento do E-TCE ao TCE-Docs.
2. Premissas e Restrições
- Estamos considerando para o desenvolvimento da integração com o Microsoft Word, a versão “Microsoft Office Professional Plus 2016” que será adquirida pelo TCE-GO.
- Será de suma importância que todas as alterações e manipulação de “Documento”, dentro da ferramenta de integração com Microsoft Word seja salva pela botão “Salvar” que será disponibilizado dentro da mesma, visto que há limitações na integração, e a mesma não é capaz de capturar o evento do botão “Salvar” do menu do Microsoft Word.
3. Estórias de Usuário
Com base na necessidade acima apresentada, foram identificadas as seguintes Estórias de Usuário, as quais são identificadas pelo prefixo EU (Estória de Usuário) seguida de um número, como apresentado abaixo:
| Código | Descrição |
|---|---|
| EU.01 | COMO usuário do TCE-GO QUERO produzir e editar documentos, dentro da ferramenta de edição de texto do Microsoft Word PARA manter um padrão de edição e facilitadores de manipulação do mesmo, alem de informar informações de indicadores de dados para o sistema do TCE-Docs. |
4. Proposta de Solução
A proposta de solução descrita neste escopo é uma sugestão e poderá sofrer mudanças durante o processo de desenvolvimento, caso se identifique a necessidade.
4.1. Serviço de Produção e Edição de Documento Via Web API (E-TCE / TCE-Docs )
A funcionalidade de “Produção de documento via Web API” deverá ser disponibilizada em um barramento de serviços do TCE-Docs para prover integração com outros sistemas do TCE-GO, esse serviço será responsável pela produção e edição de documentos oficiais do TCE-GO produzidos por meio de um layout de modelo de documento definidos previamente, e configuração de documento vinculado ao mesmo. O sistema que deseja fazer a integração com o TCE-Docs para produção e edição de documentos, deverá informar o tipo de documento, e o ID do documento (Um especie de número do documento) para que a funcionalidade de produção de documento consiga identificar o documento e carregar as informações necessárias ao Plugins de Integração com o TCE-Docs dentro da ferramenta de edição de texto da Microsoft Word.
Após a integração informar os dados ao barramento de serviço do TCE-Docs, será aberto uma nova instancia do Microsoft Word com o plugin Add-in do TCE-Docs carregado, solicitando ao usuário as credenciais de acesso ao documento informado, usuário e senha do mesmo. Após o usuário informar os dados de acesso, a funcionalidade deverá validar se o mesmo possui acesso ao documento, e caso o mesmo possuir acesso ao documento corrente, a funcionalidade deverá carregar os insumos do documento (Corpo do Documento), juntamente com suas seções e indicadores de dados para o usuário. Caso exista informações de indicadores de dados já informados na aplicação do TCE-Docs, os mesmos também deverão ser carregados no plugins. Caso exista alguns indicadores de modelos que precisão ser informados, dados ou valores para os mesmos, a funcionalidade deverá disponibilizar uma aba no menu do plugin do TCE-Docs para que o usuário forneça essas informações. Uma vez informado as mesmas deverão ser carregadas ao arquivo “.docx” do documento, para que em uma próxima instancia de edição do documento, essas informações já sejam carregadas no documento automaticamente.
Caso o usuário não possua acesso ao documento informado, a funcionalidade informará ao mesmo a restrição de acesso em um menu lateral do plugins do TCE-Docs, e não deverá carregar os dados para o plugin do TCE-Docs permanecendo uma pagina em branco.
4.1.1. Protótipo de Tela
Ao carregar os dados informados do E-TCE para a Web API do TCE-Docs, o sistema do Docs iniciara uma nova instancia do Microsoft Word solicitando ao usuário corrente as credenciais de acesso do mesmo. Essas credenciais serão utilizadas para verificar se o usuário possui acesso ao documento solicitado.
Caso o usuário não tenha permissão de manipulação do documento, será mostrado ao mesmo a seguinte inconsistência “Falha no Login do usuário. Usuário não possui permissão para manipulação do documento.”, e o arquivo “.docx” não deverá ser carregado ao mesmo, permanecendo uma pagina em branco no Microsoft Word.
Após a validação de dados do usuário, o plugin Add-ins do TCE-Docs deverá carregar o documento juntamente com suas seções e indicadores devidamente com suas informações caso já tenha sindo informadas.
Os dados de indicadores de modelos deverão ser informados na Grid de “Indicadores de Modelos”, e posteriormente deveram ser persistidos no arquivo do documento. Após ser informado todos os valores dos indicadores requiridos, a funcionalidade de “Indicadores de Modelos” deverá ser desabilitada.
4.1.2. Descrição dos Atributos
Como os atributos desta tela são dinâmicos, e devem seguir um modelo de documento juntamente com sua configuração de documento pré definidas, essa seção não se aplica ao caso de uso.
4.1.3. Regras de Sistema
- O usuário poderá a qualquer momento na instancia do Microsoft Word aberto editar e informar dados para os indicadores de dados do documento, porém a persistência em cima das informações será feita após o mesmo clicar no botão salvar do plugin do Add-Ins do TCE-Docs. As restrições quanto a obrigatoriedade serão aplicadas somente no momento de assinatura do documento.
- O indicadores de modelos informados durante a produção do documento serão persistido no arquivo do mesmo “.docx”, uma vez informado os dados dos mesmos, a funcionalidade deverá ser desabilitada.
- O documento produzido ou editado, juntamente com seus dados será persistido na base de dados do TCE-Docs somente se o mesmo for salvo pelo botão “Salvar” do Plugin Add-Ins do TCE-DOCs.







